Product Updates 416, 415, and 414: Fiscal taxonomy version 6.0 now supported (German legislation)
A new taxonomy version 6.0 (2016.04.01) has been introduced and can be imported into Exact Globe Next. The latest taxonomy version will use the financial reporting of year 2017.
With this implementation, users are able to link the latest
taxonomies, copy existing mappings to the taxonomy version 6.0, as well as
generate and submit instance documents electronically using ELSTER. For more
information, see https://www.elster.de.
Note: If your machine is running on Windows 10, the “usr”
folder in the Exact software installation folder must be granted a full control
right. This is to ensure that the instance documents will be sent successfully.
Changes have been made to the following:
In the Import taxonomy screen, a new option called
“Fiscal Taxonomie 6. 0 – 2016.04.01” has been added to the list of options at Action.

When the option and the directory for the taxonomy folder
have been selected, the new taxonomy version can be imported by clicking Import.

The taxonomy can be linked once it has been successfully
imported. The normal GAAP or the MicroBilG version, as well as the GCD, can
also be viewed in the Taxonomy screen, as displayed in the following:

Note: If any asset element is reported in GAAP, the statement
of changes in the fixed assets (gross) with changes in depreciation,
amortization and write-downs (de-gcd_genInfo.report.id.reportElement.reportElements.BAL),
must be linked in GCD. This is applicable to the submissions for the year 2017
via the latest taxonomy version.
To link the taxonomy to the relevant general ledgers, select
the relevant taxonomy and click Open in the Taxonomy screen. The
following screen will be displayed:

In the “Balance sheet” page, the dimension type elements
will be used to report the fixed asset information. The fixed asset information
that has been reported in this page, must have its gross or depreciation
information in the “Notes” page.
In the “Notes” page, the information of the assets have been
made mandatory for the submission of the instance documents. Thus, the
following dimension type elements will be used to report the following information:
-
items of fixed assets (gross)
-
changes in fixed assets (gross)
-
items of in fixed assets(gross), condensed
-
changes in fixed assets(gross), condensed
-
tax reconciliation
-
items of fixed assets (net)
-
changes in fixed assets (net)
-
sub-classifications of receivables
-
life of receivables and other assets
-
sub-classifications of liabilities
-
life of liabilities
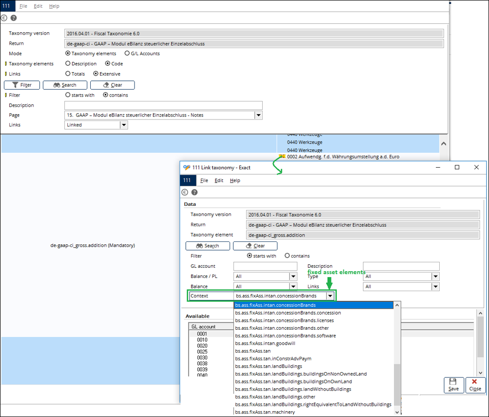
For general ledgers that have been linked to the asset elements in the "Notes" page, the general ledgers must be linked to the gross and depreciation blocks via the Context field.
To link multiple fixed asset elements to the relevant
general ledgers, the Context field has been added in the Link
taxonomy screen, which will be displayed when
is
clicked.

By removing the links between the general ledgers and the
child elements, the links will no longer be reflected at the parent elements.
For more information on how to link the general ledgers to the fixed elements, see How-to: Linking general ledgers to fixed asset elements for fiscal taxonomy (German legislation).
Note: It is advisable to create one general ledger
per asset group and link it to each element. Having one general ledger for
different asset groups and then linking it to multiple elements will result in
duplication of the balance.
The mapping to the new taxonomy version can be copied using
the existing functionality in the Copy mappings screen, as displayed in
the following:

To review the fixed assets amounts, the Asset movement schedule (gross) in the local report can be used to compare the fixed assets elements amount in the XBRL instance document, as long as the general ledgers are linked correctly in the XBRL.
Local report

Instance document

| Main Category: |
Support Product Know How |
Document Type: |
Release notes detail |
| Category: |
Release Notes |
Security level: |
All - 0 |
| Sub category: |
Details |
Document ID: |
28.364.762 |
| Assortment: |
Exact Globe
|
Date: |
12-03-2018 |
| Release: |
|
Attachment: |
|
| Disclaimer |